Sur Windows, la référence du scan host based est l’outil Microsoft Security Compliance Toolkit (SCT), qui contient plusieurs outils. Dans cette partie, nous allons vous parler de Policy Analyzer, un outil permettant d’évaluer la compliance.
Dans un premier temps, nous testons l’outil sur le domain controller (DC01). Nous allons pour cela, comparer notre politique de sécurité appliqué par GPO avec une politique microsoft que nous considérerons comme référence.

Microsoft propose plusieurs outils. En effet, comme dit précédemment, SCT est composé de plusieurs outils. Il faut donc choisir ce que nous voulons télécharger. Pour cette partie, nous nous focaliserons sur Policy Analyzer.

Nous en téléchargeons 2 pour pouvoir faire plusieurs comparaisons que nous détaillerons un peu plus tard dans cette partie.




Nous devons extraire les fichiers.


Nous pouvons désormais voir le contenu du dossier que nous avons téléchargé.

Avant de lancer l’outil Policy Analyzer, nous allons devoir exporter notre politique de GPO, pour pouvoir ensuite l’importer dans l’outil.













Il faut désormais choisir le dossier contenant toutes les GPOs que nous avons exportés.


Nous devons désormais choisir un emplacement pour le fichier qui va résulter de notre politique.

Notre politique apparait dorénavant dans le logiciel.

Nous pouvons comparer cette politique à la politique locale via le bouton “Compare to Effecive State” mais cela n’a pas beaucoup d’interet puis ce que nous somme sur une machine de l’AD dont les politiques locales résultent des GPOs.
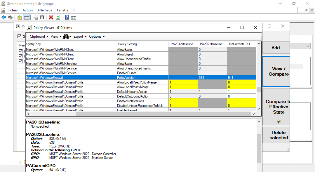
Nous allons donc plutôt comparer notre politique avec une baseline Microsoft.







Le logiciel nous affiche la comparaison sous forme de tableau.

Nous cherchons dans le tableau une ligne que logiciel affiche en jaune.
Cela signifie qu’il y a un conflit entre notre politique et la politique référence.
Par exemple sur cette ligne, pour le paramètre “AuthenticodeEnabled”.
La baseline active ce paramètre alors que notre politique non.
Authenticode est la signature Microsoft, permettant à l’OS (grâce à des softwares) d’authoriser ou non certains logiciels.

Pour approfondir notre étude, nous allons importer une deuxième baseline destiné cette fois à Windows server 2022.
Répéter le processus d’importation précédemment décris.

Une troisième colonne apparait, elle est dédiée à la nouvelle baseline importée.

Nous pouvons chercher des lignes mettant en contradiction la baseline dédié à Windows server 2012 ainsi que celle dédiée à Windows server 2022.
Sur notre ligne “AuthenticodeEnabled”, nous tombons sur le premier cas de figure.
Une restriction présente sur la version 2012 ne l’est plus sur 2022.
Pour expliquer cela il y a 2 possibilités :
Ces éléments peuvent nous aider à prendre des décisions sur l’importance des différentes divergences entre notre politique de sécurité et celle conseillée par Microsoft.

Un autre cas de figure est celle dans laquelle la version 2022 ajoute des restrictions qui ne sont pas présente sur la version 2012. Microsoft n’ayant probablement pas fait de régression en sécurité volontaire entre 2012 et 2022, on peut penser que ces paramètres n’étaient pas pensés comme important en 2012, mais ont fini par l’être au cours du temps. La version la plus récente est donc celle que nous allons considérer comme référence dans ce cas de figure.


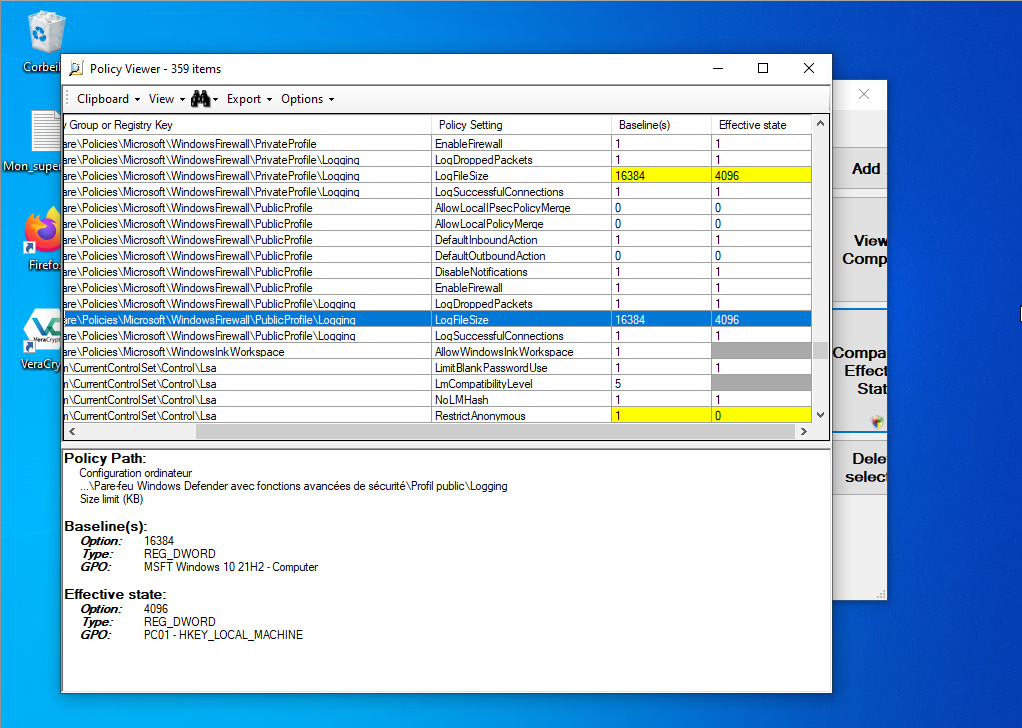
La manière dont nous testons précédemment nécessite d’importer les GPO depuis le gestionnaire, et en conséquence d’être sur le domain controller. Nous allons montrer ici comment il est possible d’utiliser l’outil en étant sûr un PC user. Pour cela, nous allons comparer une baseline avec notre stratégie locale (qui découle des GPO).

Nous devons vérifier dans un premier temps la version de notre OS, pour être sûr de télécharger la bonne baseline de comparaison.






Nous avons le même tableau comparatif que précédemment, mais qui compare cette fois-ci avec la politique locale.

Nous voyons aussi certaines divergences comme sur cette ligne pour la taille du fichier de log. À noter que les divergences sont différentes, en effet, la baseline pour un Windows server domain controller ne sera pas la même que pour une machine cliente sous Windows 10.

Nous répétons cette opération sur chaque machine, bien que cela soit très laborieux et nécessiterait l’utilisation d’un script que nous détaillerons plus tard.